Информационная система
«Ёшкин Кот»

XXXecatmenu

ФЕДЕРАЛЬНОЕ АГЕНТСТВО
ПО ТЕХНИЧЕСКОМУ РЕГУЛИРОВАНИЮ И МЕТРОЛОГИИ

НАЦИОНАЛЬНЫЙ
СТАНДАРТ
РОССИЙСКОЙ
ФЕДЕРАЦИИ

ГОСТ Р ИСО
10303-510-2006

Системы автоматизации производства
и их интеграция

ПРЕДСТАВЛЕНИЕ ДАННЫХ ОБ ИЗДЕЛИИ
И ОБМЕН ЭТИМИ ДАННЫМИ

Часть 510

Прикладные интерпретированные конструкции.
Геометрически ограниченное каркасное
представление формы

ISO 10303-510:2000
Industrial automation systems and integration -
Product data
representation and exchange - Part 510:
Application interpreted construct:
Geometrically bounded wireframe
(IDT)

Москва
Стандартинформ
2007

 

Предисловие

Цели и принципы стандартизации в Российской Федерации установлены Федеральным законом от 27 декабря 2002 г. № 184-ФЗ «О техническом регулировании», а правила применения национальных стандартов Российской Федерации - ГОСТ Р 1.0-2004 «Стандартизация в Российской Федерации. Основные положения»

Сведения о стандарте

1 ПОДГОТОВЛЕН Государственным научным учреждением «Центральный научно-исследовательский и опытно-конструкторский институт робототехники и технической кибернетики» на основе собственного аутентичного перевода стандарта, указанного в пункте 4

2 ВНЕСЕН Техническим комитетом по стандартизации ТК 459 «Информационная поддержка жизненного цикла изделий»

3 УТВЕРЖДЕН И ВВЕДЕН В ДЕЙСТВИЕ Приказом Федерального агентства по техническому регулированию и метрологии от 27 декабря 2006 г. № 492-ст

4 Настоящий стандарт идентичен международному стандарту ИСО 10303-510:2000 «Системы автоматизации производства и их интеграция. Представление данных об изделии и обмен этими данными. Часть 510. Прикладные интерпретированные конструкции. Геометрически ограниченное каркасное представление формы» (ISO 10303-510:2000 «Industrial automation systems and integration - Product data representation and exchange - Part 510: Application interpreted construct: Geometrically bounded wireframe»). При применении настоящего стандарта рекомендуется использовать вместо ссылочных международных стандартов соответствующие им национальные стандарты Российской Федерации, сведения о которых приведены в дополнительном приложении Е

5 ВВЕДЕН ВПЕРВЫЕ

Информация об изменениях к настоящему стандарту публикуется в ежегодно издаваемом информационном указателе «Национальные стандарты», а текст изменений и поправок - в ежемесячно издаваемых информационных указателях «Национальные стандарты». В случае пересмотра (замены) или отмены настоящего стандарта соответствующее уведомление будет опубликовано в ежемесячно издаваемом информационном указателе «Национальные стандарты». Соответствующая информация, уведомление и тексты размещаются также в информационной системе общего пользования - на официальном сайте Федерального агентства по техническому регулированию и метрологии в сети Интернет

СОДЕРЖАНИЕ

1. Область применения. 3

2. Нормативные ссылки. 3

3. Термины и определения. 4

3.1. Термины, определенные в ИСО 10303-1. 4

3.2. Термин, определенный в ИСО 10303-202. 4

4. Сокращенный листинг на языке EXPRESS. 4

4.1. Введение. 5

4.2. Основные понятия и допущения. 6

4.3. Определение объекта geometrically_bounded_wireframe_shape_representation схемы aic_geometrically_bounded_wireframe. 6

4.4. Определения функций схемы aic_geometrically_bounded_wireframe. 8

Приложение A. Сокращенное наименование объекта. 11

Приложение B. Регистрация информационного объекта. 11

Приложение C. EXPRESS-G диаграммы.. 11

Приложение D. Машинно-интерпретируемые листинги. 17

Приложение E. Сведения о соответствии национальных стандартов Российской Федерации ссылочным международным стандартам.. 18

Введение

Стандарты комплекса ИСО 10303 распространяются на компьютерное представление информации об изделиях и обмен данными об изделиях. Их целью является обеспечение нейтрального механизма, способного описывать изделия на всем протяжении их жизненного цикла. Этот механизм применим не только для нейтрального обмена файлами, но является также основой для реализации и совместного доступа к базам данных об изделиях и организации архивирования.

Стандарты комплекса ИСО 10303 представляют собой набор отдельно издаваемых стандартов (частей). Стандарты данного комплекса относятся к одной из следующих тематических групп: методы описания, интегрированные ресурсы, прикладные интерпретированные конструкции, прикладные протоколы, комплекты абстрактных тестов, методы реализации и аттестационное тестирование. Группы стандартов данного комплекса описаны в ИСО 10303-1. Настоящий стандарт входит в группу прикладных интерпретированных конструкций.

Прикладная интерпретированная конструкция (ПИК) обеспечивает логическую группировку интерпретированных конструкций, поддерживающих конкретную функциональность для использования данных об изделии в разнообразных прикладных контекстах. Интерпретированная конструкция представляет собой обычную интерпретацию интегрированных ресурсов, поддерживающую требования совместного использования информации прикладными протоколами.

Настоящий стандарт определяет прикладную интерпретированную конструкцию для описания геометрической формы посредством геометрически ограниченного каркасного представления. Она содержит геометрические объекты для определения элементарных и сложных ограниченных линий. Конструкция не содержит определения геометрических поверхностей или топологической связности геометрии.

 

НАЦИОНАЛЬНЫЙ СТАНДАРТ РОССИЙСКОЙ ФЕДЕРАЦИИ

Системы автоматизации производства и их интеграция

ПРЕДСТАВЛЕНИЕ ДАННЫХ ОБ ИЗДЕЛИИ И ОБМЕН ЭТИМИ ДАННЫМИ

Часть 510

Прикладные интерпретированные конструкции.
Геометрически ограниченное каркасное представление формы

Industrial automation systems and integration. Product data representation and exchange.
Part 510. Application interpreted constructions. Geometrically bounded wireframe

Дата введения - 2007-07-01

1. Область применения

Настоящий стандарт определяет интерпретацию интегрированных ресурсов, обеспечивающую соответствие требованиям к представлению формы изделия с использованием геометрически ограниченных каркасных моделей.

Область применения настоящего стандарта распространяется на:

- геометрию точек и линий в трехмерном декартовом пространстве;

- использование каркасной геометрии для представления формы;

- сочетание представлений для формирования объединения представлений.

Область применения настоящего стандарта не распространяется на:

- геометрию поверхности;

- топологическую связность геометрии;

- определения изделий.

2. Нормативные ссылки

В настоящем стандарте использованы ссылки на следующие международные стандарты:

ИСО/МЭК 8824-1:1995 Информационные технологии. Открытая взаимосвязь систем. Абстрактная синтаксическая нотация Один (ASN.1). Часть 1. Спецификация базовой нотации

ИСО 10303-1:1994 Системы автоматизации производства и их интеграция. Представление данных об изделии и обмен этими данными. Часть 1. Общие представления и основополагающие принципы

ИСО 10303-11:1994 Системы автоматизации производства и их интеграция. Представление данных об изделии и обмен этими данными. Часть 11. Методы описания. Справочное руководство по языку EXPRESS

ИСО 10303-41:1994 Системы автоматизации производства и их интеграция. Представление данных об изделии и обмен этими данными. Часть 41. Интегрированные обобщенные ресурсы. Основы описания и поддержки изделий

ИСО 10303-42:1994 Системы автоматизации производства и их интеграция. Представление данных об изделии и обмен этими данными. Часть 42. Интегрированные обобщенные ресурсы. Геометрическое и топологическое представление

ИСО 10303-43:1994 Системы автоматизации производства и их интеграция. Представление данных об изделии и обмен этими данными. Часть 43. Интегрированные обобщенные ресурсы. Структуры представлений

ИСО 10303-202:1996 Системы автоматизации производства и их интеграция. Представление данных об изделии и обмен этими данными. Часть 202. Прикладные протоколы. Ассоциативные чертежи

3. Термины и определения

3.1. Термины, определенные в ИСО 10303-1

В настоящем стандарте применены следующие термины:

- приложение (application);

- прикладной контекст (application context);

- прикладной протокол; ПП (application protocol; АР);

- метод реализации (implementation method);

- интегрированный ресурс (integrated resource);

- интерпретация (interpretation);

- модель (model);

- изделие (product);

- данные об изделии (product data).

3.2. Термин, определенный в ИСО 10303-202

В настоящем стандарте применен следующий термин:

- прикладная интерпретированная конструкция; ПИК (application interpreted construct; AIC).

4. Сокращенный листинг на языке EXPRESS

В настоящем разделе определена EXPRESS-схема, в которой используются элементы интегрированных ресурсов и содержатся типы, конкретизации объектов и функции, относящиеся к настоящему стандарту.

Примечание - В интегрированных ресурсах допускается существование подтипов и элементов списков выбора, не импортированных в данную ПИК. Такие конструкции исключают из дерева подтипов или из списка выбора посредством правил неявного интерфейса, определенных в ИСО 10303-11. Ссылки на исключенные конструкции находятся вне области применения данной ПИК. В некоторых случаях исключаются все элементы списка выбора. Поскольку ПИК предназначены для реализации в контексте прикладного протокола, элементы списка выбора будут определяться областью применения прикладного протокола.

EXPRESS-спецификация

*)

SCHEMA aic_geometrically_bounded_wireframe;

USE FROM geometric_model_schema                                  - ISO 10303-42

(geometric_curve_set,

geometric_set);

USE FROM geometry_schema                                               - ISO 10303-42

(axis1_placement,

axis2_placement_3d,

b_spline_curve_with_knots,

bezier_curve,

cartesian_transformation_operator_3d,

circle,

composite_curve,

conic,

curve,

curve_replica,

ellipse,

geometric_representation_context,

hyperbola,

line,

offset_curve_3d,

parabola,

point,

point_on_curve,

point_replica,

polyline,

quasi_uniform_curve,

rational_b_spline_curve,

reparametrised_composite_curve_segment,

trimmed_curve,

uniform_curve);

USE FROM product_property_representation_schema         - ISO 10303-41

(shape_representation);

USE FROM representation_schema                                       - ISO 10303-43

(mapped_item);

(*

Примечания

1. Схемы, на которые выше даны ссылки, можно найти в следующих стандартах комплекса ИСО 10303:

geometric_model_schema                                                                   - ИСО 10303-42;

geometry_schema                                                                                  - ИСО 10303-42;

product_property_representation_schema                                         - ИСО 10303-41;

representation_schema                                                                         - ИСО 10303-43.

2. Объект conic показан в явном виде (то есть включен в списки оператора USE FROM), с тем чтобы позволить правилам, действующим в рамках объекта geometrically_bounded_wireframe_shape_representation, иметь доступ к атрибутам этого объекта. Что касается использования данной ПИК, то этот объект должен реализовываться только как один из его подтипов.

4.1. Введение

Настоящий стандарт определяет объекты геометрических и каркасных моделей для представления формы, состоящей из точек и линий. Линии ограничены и представлены объектом geometrically_bounded_wireframe_shape_representation, который относится к типу shape_representation (см. ИСО 10303-41).

4.2. Основные понятия и допущения

Каркасное представление формы представляет собой совокупность точек и линий, которые связаны друг с другом для формирования каркасной модели wireframe_model. Вся геометрия является частью представления формы. В каркасной модели нет «свободной» или «не связанной» геометрии.

Предполагается, что формы, представляемые объектом geometrically_bounded_wireframe_shape_representation, описываются каркасной геометрией. Другими словами, данная ПИК не может использоваться для представления форм со сложными поверхностями (например, таких как аэродинамические поверхности).

Каркасное представление может быть сборкой других каркасных представлений, которые отображаются на то же координатное пространство.

4.3. Определение объекта geometrically_bounded_wireframe_shape_representation схемы aic_geometrically_bounded_wireframe

Объект geometrically_bounded_wireframe_shape_representation является объектом типа shape_representation, который представляет собой форму или части формы изделия (product) посредством каркасной геометрии без топологии. Эти представления формируются с использованием только точек и линий. Все неограниченные линии должны быть обрезаны явно выраженным способом, если только они не являются замкнутыми. Границы линий должны быть определены явно выраженным способом либо точками, принадлежащими линиям, и явными связями между точками и линиями, которые они ограничивают, либо значениями параметров. Каждый объект geometric_set в объекте geometrically_bounded_wireframe_shape_representation должен содержать только объекты, определяющие физический объект, который представляется отдельным экземпляром объекта geometrically_bounded_wireframe_shape_representation. Геометрические объекты, которые используют для того, чтобы обеспечить определение другого геометрического объекта, сами не должны существовать непосредственно в множестве элементов (elements) объекта geometric_set.

Примечание - Прикладной протокол, в котором используется данная ПИК, может обеспечить реализацию объекта shape_representation как объекта geometrically_bounded_wireframe_shape_representation.

Пример - Для задания радиуса угла у детали должна использоваться дуга окружности, которая представляется с помощью объекта geometrically_bounded_wireframe_shape_representation. Дуга представляется отрезком линии (объект trimmed_curve), базовой линией которой (объект basis_curve) является окружность (объект circle).

EXPRESS спецификация

*)

ENTITY geometrically_bounded_wireframe_shape_representation

SUBTYPE OF (shape_representation);

WHERE

WR1: SIZEOF (QUERY (it <* SELF.items |

NOT (SIZEOF (TYPEOF (it) *

['AIC_GEOMETRICALLY_BOUNDED_WIREFRAME.GEOMETRIC_CURVE_SET',

'AIC_GEOMETRICALLY_BOUNDED_WIREFRAME.AXIS2_PLACEMENT_3D',

'AIC_GEOMETRICALLY_BOUNDED_WIREFRAME.MAPPED_ITEM']) = 1)

)) = 0;

WR2: SIZEOF (QUERY (it <* SELF.items |

SIZEOF (TYPEOF (it)*

['AIC_GEOMETRICALLY_BOUNDED_WIREFRAME.GEOMETRIC_CURVE_SEP',

'AIC_GEOMETRICALLY_BOUNDED_WIREFRAME.MAPPED_ITEM']) = 1

)) >= 1;

WR3: SIZEOF (QUERY (gcs <* QUERY (it <* SELF.items |

('AIC_GEOMETRICALLY_BOUNDED_WIREFRAME.GEOMETRIC_CURVE_SET'

IN TYPEOF (it))) | NOT (SIZEOF (QUERY (crv <*

QUERY (elem <* gcs\geometric_set.elements |

('AIC_GEOMETRICALLY_BOUNDED_WIREFRAME.CURVE' IN TYPEOF

(elem))) |

NOT (valid_geometrically_bounded_wf_curve (crv))

)) = 0)

)) = 0;

WR4: SIZEOF (QUERY (gcs <* QUERY (it <* SELF.items |

('AIC_GEOMETRICALLY_BOUNDED_WIREFRAME.GEOMETRIC_CURVE_SET'

IN TYPEOF (it))) | NOT (SIZEOF (QUERY (pnts <*

QUERY (elem <* gcs\geometric_set.elements |

('AIC_GEOMETRICALLY_BOUNDED_WIREFRAME.POINT' IN TYPEOF (elem))) |

NOT (valid_geometrically_bounded_wf_point (pnts))

)) = 0)

)) = 0;

WR5: SIZEOF (QUERY (gcs <* QUERY (it <* SELF.items |

('AIC_GEOMETRICALLY_BOUNDED_WIREFRAME.GEOMETRIC_CURVE_SET'

IN TYPEOF (it))) | NOT (SIZEOF (QUERY (cnc <*

QUERY (elem <* gcs\geometric_set.elements |

('AIC_GEOMETRICALLY_BOUNDED_WIREFRAME.CONIC' IN TYPEOF (elem))) |

NOT ('AIC_GEOMETRICALLY_BOUNDED_WIREFRAME.AXIS2_PLACEMENT_3D'

IN TYPEOF (cnc\conic.position))

)) = 0)

)) = 0;

WR6: SIZEOF (QUERY (gcs <* QUERY (it <* SELF.items |

('AIC_GEOMETRICALLY_BOUNDED_WIREFRAME.GEOMETRIC_CURVE_SET'

IN TYPEOF (it))) | NOT (SIZEOF (QUERY (pline <*

QUERY (elem <* gcs\geometric_set.elements |

('AIC_GEOMETRICALLY_BOUNDED_WIREFRAME.POLYLINE' IN TYPEOF (elem))) |

NOT (SIZEOF (pline\polyline.points) > 2)

)) = 0)

)) = 0;

WR7: SIZEOF (QUERY (mi <* QUERY (it <* SELF.items |

('AIC_GEOMETRICALLY_BOUNDED_WIREFRAME.MAPPED_ITEM'

IN TYPEOF (it))) | NOT ('AIC_GEOMETRICALLY_BOUNDED_WIREFRAME.' +

'GEOMETRICALLY_BOUNDED_WIREFRAME_SHAPE_REPRESENTATION'

IN TYPEOF (mi\mapped_item.mapping_source.mapped_representation)))

) = 0;

END_ENTITY;

(*

Формальные утверждения:

WR1 - объекты items в объекте geometrically_bounded_wireframe_shape_representation должны быть объектами типа geometric_curve_set, axis2_placement_3d или mapped_item.

WR2 - по крайней мере один из объектов items в объекте geometrically_bounded_wireframe_shape_representation должен быть либо объектом geometric_curve_set, либо объектом mapped_item.

WR3 - каждый объект offset_curve в объекте geometric_curve_set из объекта geometrically_bounded_wireframe_shape_representation в качестве базовой линии должен иметь объект типов polyline, b_spline_curve, ellipse или circle. Каждый объект curve_replica в объекте geometric_curve_set из объекта geometrically_bounded_wireframe_shape_representation в качестве порождающей линии должен иметь объект типов polyline, b_spline_curve, ellipse или circle. Каждый объект composite_curve в объекте geometric_curve_set из объекта geometrically_bounded_wireframe_shape_representation должен иметь сегменты, которые могут быть объектами типов polyline, b_spline_curve, ellipse или circle. Каждый объект trimmed_curve в объекте geometric_curve_set из объекта geometrically_bounded_wireframe_shape_representation должен иметь базовую линию, которая является объектом типа либо polyline, либо b_spline_curve, либо ellipse, либо circle, либо line, либо parabola, либо hyperbola.

WR4 - все объекты points, которые содержатся в объектах elements из объекта geometric_curve_set для объекта geometrically_bounded_wireframe_shape_representation, должны быть объектами типов cartesian_point, point_on_curve или point_replica. Объект point replica должен имитировать либо другой объект point_replica, либо объект cartesian_point. Объект point_on_curve должен лежать на допустимой линии для объекта geometrically_bounded_wireframe_shape_representation.

WR5 - объект position для объекта conic в объектах elements из объекта geometric_curve_set для объекта geometrically_bounded_wireframe_shape_representation должен быть только объектом типа axis2_placement_3d.

WR6 - каждый объект polyline в объектах elements из объекта geometric_curve_set для объекта geometrically_bounded_wireframe_shape_representation должен содержать более двух различных точек (объектов points).

WR7 - если в объекте geometrically_bounded_wireframe_shape_representation имеется объект mapped_item, то источником объекта mapped_item должен быть объект geometrically_bounded_wireframe_shape_representation.

4.4. Определения функций схемы aic_geometrically_bounded_wireframe

4.4.1. Функция valid_geometrically_bounded_wf_curve определяет, является ли заданная аргументом линия допустимой для использования в представлении формы, определенной геометрически ограниченным каркасом. Это касается корректного использования ограниченных линий в качестве опорных линий для объектов offset_curve, curve_replica и composite_curve. Если используется неограниченная кривая, например парабола или гипербола, то она должна быть обрезана. По своей структуре функция является рекурсивной для того, чтобы осуществлять проверку на необходимую глубину вложенности.

EXPRESS спецификация

*)

FUNCTION valid_geometrically_bounded_wf_curve

(crv:curve): BOOLEAN;

- проверка допустимых основных типов линий

IF SIZEOF (['AIC_GEOMETRICALLY_BOUNDED_WIREFRAME.POLYLINE',

'AIC_GEOMETRICALLY_BOUNDED_WIREFRAME.B_SPLINE_CURVE',

'AIC_GEOMETRICALLY_BOUNDED_WIREFRAME.ELLIPSE',

'AIC_GEOMETRICALLY_BOUNDED_WIREFRAME.CIRCLE'] * TYPEOF (crv)) = 1

THEN RETURN (TRUE);

ELSE

- если линия является отрезком, т.е. объектом trimmed_curve

IF (('AIC_GEOMETRICALLY_BOUNDED_WIREFRAME.TRIMMED_CURVE') IN TYPEOF (crv)) THEN

- если прямая, парабола или гипербола обрезана, то она допустима

IF SIZEOF (['AIC_GEOMETRICALLY_BOUNDED_WIREFRAME.LINE',

'AIC_GEOMETRICALLY_BOUNDED_WIREFRAME.PARABOLA',

'AIC_GEOMETRICALLY_BOUNDED_WIREFRAME.HYPERBOLA'] *

TYPEOF (crv\trimmed_curve.basis_curve)) = 1

THEN RETURN (TRUE);

- в противном случае рекурсивная проверка basis_curve

ELSE RETURN (valid_geometrically_bounded_wf_curve

(crv\trimmed_curve.basis_curve));

END_IF;

ELSE

- рекурсивная проверка базовой линии offset_curve

IF (('AIC_GEOMETRICALLY_BOUNDED_WIREFRAME.OFFSET_CURVE_3D')

IN TYPEOF (crv))

THEN RETURN (valid_geometrically_bounded_wf_curve

(crv\offset_curve_3d.basis_curve));

ELSE

- рекурсивная проверка порождающей линии curve_replica

IF (('AIC_GEOMETRICALLY_BOUNDED_WIREFRAME.CURVE_REPLICA')

IN TYPEOF (crv))

THEN RETURN (valid_geometrically_bounded_wf_curve

(crv\curve_replica.parent_curve));

ELSE

- рекурсивная проверка сегментов composite_curve

IF (('AIC_GEOMETRICALLY_BOUNDED_WIREFRAME.COMPOSITE_CURVE')

IN TYPEOF (crv)) THEN

RETURN (SIZEOF (QUERY (ccs <* crv\composite_curve.segments |

NOT (valid_geometrically_bounded_wf_curve

(ccs.parent_curve)))) = 0);

END_IF;

END_IF;

END_IF;

END_IF;

END_IF;

RETURN (FALSE);

END_FUNCTION;

(*

Определение аргумента

crv - заданная линия (объект curve), которая должна быть проверена.

4.4.2. Функция valid_geometrically_bounded_wf_point определяет, является ли заданная аргументом точка допустимой для использования в представлении формы, определенной геометрически ограниченным каркасом. Это нужно для того, чтобы убедиться, что любая точка, представленная объектом point_on_curve, должна лежать на линии ограниченного типа, а это осуществляется с помощью предыдущей функции valid_geometrically_bounded_wf_curve. Функция имеет рекурсивную структуру для того, чтобы осуществлять проверку на различную глубину вложенности.

EXPRESS спецификация

*)

FUNCTION valid_geometrically_bounded_wf_point

(pnt: point): BOOLEAN;

- проверка допустимых основных типов

IF (('AIC_GEOMETRICALLY_BOUNDED_WIREFRAME.CARTESIAN_POINT') IN TYPEOF (pnt))

THEN RETURN (TRUE);

ELSE

- если заданным аргументом типом объекта является point_on_curve, то проверка

- допустимости использования линии геометрически ограниченного типа в качестве базовой

IF (('AIC_GEOMETRICALLY_BOUNDED_WIREFRAME.POINT_ON_CURVE') IN TYPEOF (pnt))

THEN RETURN (valid_geometrically_bounded_wf_curve

(pnt\point_on_curve.basis_curve));

ELSE

- если заданным аргументом типом объекта является point_replica, то проверка

- на допустимую порождающую точку

IF (('AIC_GEOMETRICALLY_BOUNDED_WIREFRAME.POINT_REPLICA') IN TYPEOF (pnt))

THEN RETURN (valid_geometrically_bounded_wf_point

(pnt\point_replica.parent_pt));

END_IF;

END_IF;

END_IF;

RETURN (FALSE);

END_FUNCTION;

(*

Определение аргумента

pnt - заданная точка (объект point), которая должна быть проверена.

*)

END_SCHEMA; - aic_geometrically_bounded_wireframe

(*

Приложение A

(обязательное)

Сокращенное наименование объекта

Сокращенное наименование объекта, установленного в настоящем стандарте, приведено в таблице A.1. Требования к использованию сокращенных наименований содержатся в методах реализации, описанных в соответствующих стандартах комплекса ИСО 10303.

Таблица А.1 - Сокращенное наименование объекта

Полное наименование объекта

Сокращенное наименование

GEOMETRICALLY_BOUNDED_WIREFRAME_SHAPE_REPRESENTATION

GBWSR

Приложение B

(обязательное)

Регистрация информационного объекта

B.1. Обозначение документа

Для обеспечения однозначного обозначения информационного объекта в открытой системе настоящему стандарту присвоен следующий идентификатор объекта:

{iso standard 10303 part(510) version(1)}

Смысл данного обозначения установлен в ИСО/МЭК 8824-1 и описан в ИСО 10303-1.

B.2. Обозначение схемы

Для обеспечения однозначного обозначения в открытой системе схеме aic_geometrically_bounded_wireframe_schema (см. раздел 4) присвоен следующий идентификатор объекта:

{iso standard 10303 part(510) version(1) object(1) aic-geometrically-bounded-wireframe-schema(1)}

Смысл данного обозначения установлен в ИСО/МЭК 8824-1 и описан в ИСО 10303-1.

Приложение C

(справочное)

EXPRESS-G диаграммы

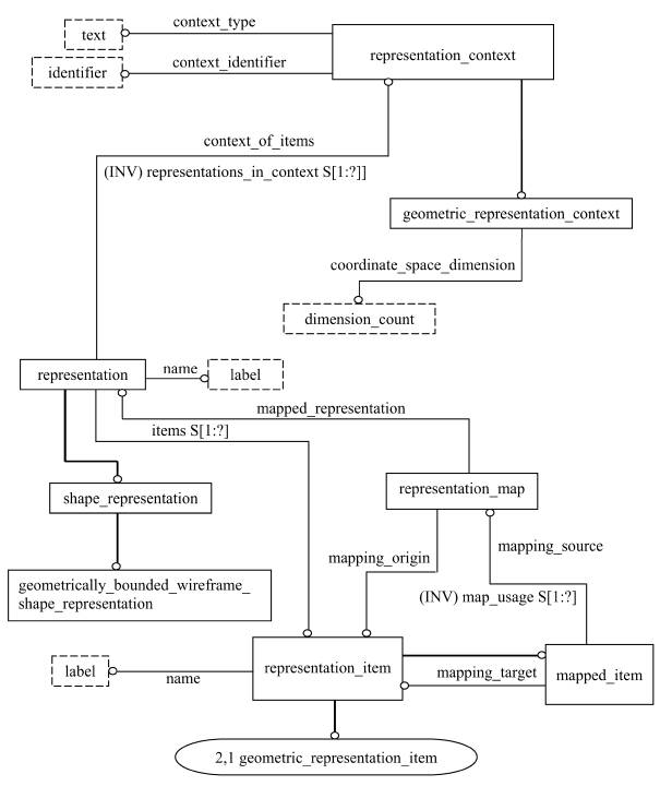
EXPRESS диаграммы, представленные на рисунках C.1 - C.6, получены из сокращенного листинга, приведенного в разделе 4, с использованием спецификаций интерфейса стандарта ИСО 10303-11. В диаграммах использована графическая нотация EXPRESS-G языка EXPRESS. Описание EXPRESS-G установлено в ИСО 10303-11, приложение D.

Примечание - Выбранные типы transformation и vector_or_direction импортируются в расширенный листинг ПИК в соответствии с правилами неявных интерфейсов ИСО 10303-11. В настоящем стандарте другие объекты не ссылаются на эти выбранные типы.

Рисунок C.1 - aic_geometrically_bounded_wireframe - EXPRESS-G диаграмма 1 из 6

Рисунок C.2 - aic_geometrically_bounded_wireframe - EXPRESS-G диаграмма 2 из 6

Рисунок C.3 - aic_geometrically_bounded_wireframe - EXPRESS-G диаграмма 3 из 6

Рисунок C.4 - aic_geometrically_bounded_wireframe - EXPRESS-G диаграмма 4 из 6

Рисунок C.5 - aic_geometrically_bounded_wireframe - EXPRESS-G диаграмма 5 из 6

Рисунок C.6 - aic_geometrically_bounded_wireframe - EXPRESS-G диаграмма 6 из 6

Приложение D

(справочное)

Машинно-интерпретируемые листинги

В данном приложении приведены ссылки на сайты, на которых находятся листинги наименований объектов на языке EXPRESS и соответствующих сокращенных наименований, установленных в настоящем стандарте. На этих же сайтах находятся листинги всех EXPRESS-схем, установленных в настоящем стандарте, без комментариев и другого поясняющего текста. Эти листинги доступны в машинно-интерпретируемой форме и могут быть получены по следующим адресам URL:

Сокращенные наименования: http://www.mel.nist.gov/div826/subject/apde/snr/

EXPRESS: http://www.mel.nist.gov/step/parts/part510/is/

При невозможности доступа к этим сайтам необходимо обратиться в центральный секретариат ИСО или непосредственно в секретариат ИСО ТК 184/ПК4 по адресу электронной почты: sc4sec@cme.nist.gov.

Примечание - Информация, представленная в машинно-интерпретированном виде на указанных выше URL, является справочной. Обязательным является текст настоящего стандарта.

Приложение E

(справочное)

Сведения о соответствии национальных стандартов
Российской Федерации ссылочным международным стандартам

Таблица Е.1

Обозначение ссылочного международного стандарта

Обозначение и наименование соответствующего национального стандарта

ИСО/МЭК 8824-1:1995

ГОСТ Р ИСО/МЭК 8824-1-2001 Информационная технология. Абстрактная синтаксическая нотация версии один (АСН.1). Часть 1. Спецификация основной нотации

ИСО 10303-1:1994

ГОСТ Р ИСО 10303-1-99 Системы автоматизации производства и их интеграция. Представление данных об изделии и обмен этими данными. Часть 1. Общие представления и основополагающие принципы

ИСО 10303-11:1994

ГОСТ Р ИСО 10303-11-2000 Системы автоматизации производства и их интеграция. Представление данных об изделии и обмен этими данными. Часть 11. Методы описания. Справочное руководство по языку EXPRESS

ИСО 10303-41:1994

ГОСТ Р ИСО 10303-41-99 Системы автоматизации производства и их интеграция. Представление данных об изделии и обмен этими данными. Часть 41. Интегрированные обобщенные ресурсы. Основы описания и поддержки изделий

ИСО 10303-42:1994

*

ИСО 10303-43:1994

ГОСТ Р ИСО 10303-43-2002 Системы автоматизации производства и их интеграция. Представление данных об изделии и обмен этими данными. Часть 43. Интегрированные обобщенные ресурсы. Структуры представлений

ИСО 10303-202:1996

*

* Соответствующий национальный стандарт отсутствует. До его утверждения рекомендуется использовать перевод на русский язык данного международного стандарта. Перевод данного международного стандарта находится в Федеральном информационном фонде технических регламентов и стандартов.

 

Ключевые слова: автоматизация, средства автоматизации, прикладные автоматизированные системы, промышленные изделия, данные, представление данных, обмен данными, прикладные конструкции, каркасные конструкции, каркасное представление формы

 



© 2013 Ёшкин Кот :-)